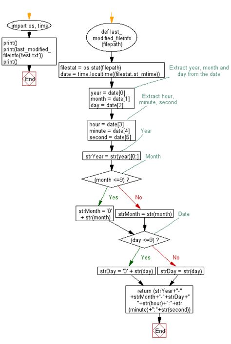
get file last modified date python
get file last modified date python. There are some references to get file last modified date python in this article. If you are looking for get file last modified date python you've came to the right place. We have posts about get file last modified date python. You can check it out below.
Showing posts matching the search for get file last modified date pythonBlog Archive
-
▼
2023
(319)
-
▼
May
(69)
- What Is An Indictment Qld
- Nashville Shooting New Year's Eve
- Glockstore Nashville Shooting Range
- Alvin Bragg Ny Times
- Easter Monday: Why Do Some Countries Observe The D...
- Is Mlb Opening Day Always April 1
- Mlb Opening Day Starters
- Skeet Shooting Nashville Tn
- What Is Investigation Report In Hospital
- What Is Under Indictment Mean
- Nashville News Antioch Shooting
- What Is Indictment Urdu
- Holy Saturday Music: Sacred Works For The Quietest...
- Mlb Opening Day 2023 Espn
- Shooting On Charlotte Ave Nashville Tn
- What Is Indictment For Court
- What Does Indicted Mean In Us Law
- Nashville Shooting Range Bachelor Party
- The History Of Holy Saturday And Its Role In The E...
- Mlb Opening Day Hats
- Celebrating Father Damien Day At Home: Ideas For F...
- Mlb Opening Day 2023 Tickets
- Mlb Opening Day Graphic
- What Is Indictment Number
- Remembering Father Damien: Stories Of Miracles And...
- Easter Sunday And The Church: How Different Denomi...
- What Is Vitro Investigation
- Shooting In East Nashville Last Night
- 2023 Mlb Opening Day Starting Lineups Quiz
- Honoring Our Heroes: State Holidays That Recognize...
- State Holiday Spotlight: The History And Significa...
- Mlb Opening Day Attendance
- Mlb Opening Day Odds 2023
- What Is Jurisdictional Investigation By The Territ...
- Mlb Opening Day Video
- Mlb Opening Day Images
- Mlb Opening Day Expert Picks
- Mlb Opening Day Favorites
- Mlb Opening Day Stats
- Mlb Opening Day Images
- What Is Conviction Of The Holy Spirit
- Mlb Opening Day Dodgers 2023
- Stormy Daniels Political Views
- Alvin Bragg Family Photos
- From Presidents To Laborers: State Holidays That H...
- Opening Day Mlb 2023 Resultados
- What Is Japan's Conviction Rate
- Nashville Shooting February 2023
- Nashville Shooting Dollar Store
- Shooting At Funeral In Nashville Tn
- Mlb Opening Day Flag
- Shooting Range Hobson Pike Nashville Tn
- Manhattan District Attorney Alvin Bragg Jr
- Lailat Al-Qadr And Forgiveness: The Spiritual Sign...
- Mlb Opening Day On Espn
- Best Shooting Ranges In Nashville
- Da Alvin Bragg Jose Alba
- Mlb Baseball Blue Jays Standings 2023
- What Is Investigation Text Structure
- East Nashville Shooting Last Night
- When Is Mlb Opening Day In 2023
- 2023 Mlb Opening Day Lineups
- Watch Mlb Opening Day
- Holy Saturday Music: Sacred Works For The Quietest...
- East Nashville Shooting Yesterday
- Mlb Opening Day Attendance 2023
- What Is Dextamine Used For
- Father Damien's Canonization And Legacy: The Conti...
- Shooting At Double Dogs Nashville
-
▼
May
(69)
Total Pageviews
Search This Blog
Powered by Blogger.
